Instance Verification Kit (IVK)
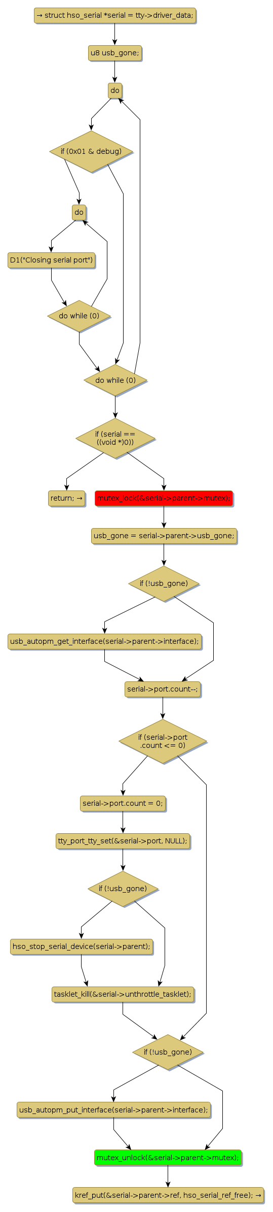
mutex lock @ [35480+35+/linux-3.19-rc1/drivers/net/usb/hso.c]
Instance Signature: mutex
|
The Matching Pair Graph:
|
|
Function Name
|
Control Flow Graph (CFG)
|
Events Flow Graph (EFG)
|
Source Correspondence
|
|
hso_serial_close
|
|
|
[35248+16+/linux-3.19-rc1/drivers/net/usb/hso.c]
|